在本章中,我们将向您展示如何在 SSAS 的数据源视图中添加或删除表。
如果您正在处理一个新项目,那么您必须根据公司的要求创建数据源视图。在实际应用中,我们大多处理现有项目,因此有人已经设计了数据源视图。
当我们处理预先设计的数据源视图,并且需要更多额外的表来满足我们的需求时。或者当有一些不需要的表需要从数据源视图中删除时,添加或删除表选项将有助于实现相同的目的。此选项不仅可以添加或删除 SSAS 数据源视图中的表,还可以添加或删除视图。请参考 SSAS 数据源视图 来创建新的数据源视图。
在 SSAS 示例中向数据源视图添加或删除表
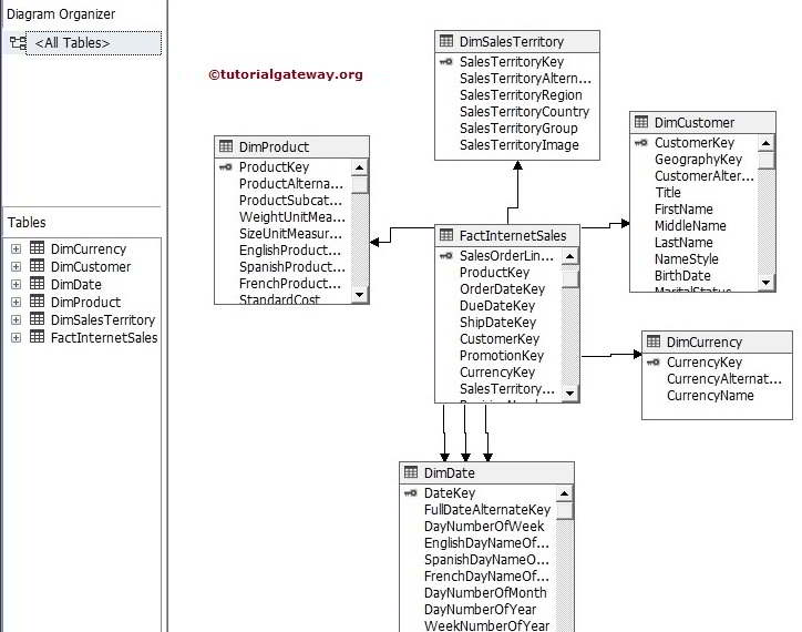
我们有一个简单的数据源视图,包含 1 个 [Fact Internet Sales] 和 5 个维度表,例如 Dim Customer、Dim Product、Dim Sales Territory、Dim Currency 和 Dim Date。

例如,我们需要检查产品子类别和产品类别的销售额和税额。但是,数据源视图中还没有这些表,因此没有数据可用。在这种情况下,右键单击数据源视图中的空白区域,然后从上下文菜单中选择“添加或删除表”选项。

这将打开“添加或删除表”窗口,如下所示

要添加,请在“可用对象”中选择所需的表,然后单击“>”按钮。它会将这些表添加到“包含对象”中。
要从“包含对象”中删除不需要的表,请选择表,然后单击下面 GUI 表单中的“<”按钮。
“<<”和“>>”按钮用于添加或删除“包含对象”中的所有表。
还有一个名为“添加相关表”的按钮。如果我们选择“包含对象”中的一个表并希望添加所有相关表,那么此按钮将为您完成此任务。

从上面的屏幕截图可以看出,我们将 Dim Product Subcategory 和 Dim Product Category 表添加到了“包含对象”中。
单击“确定”,然后在“数据源视图”中查看通过“添加或删除表”选项添加的新表。
